• 查询稿件
  • 获取最新论文
  • 知晓行业信息

铁路客运站调车作业计划执行过程仿真平台的研制与开发

Simulation platform for implementation process of shunting operation plan in railway passenger station

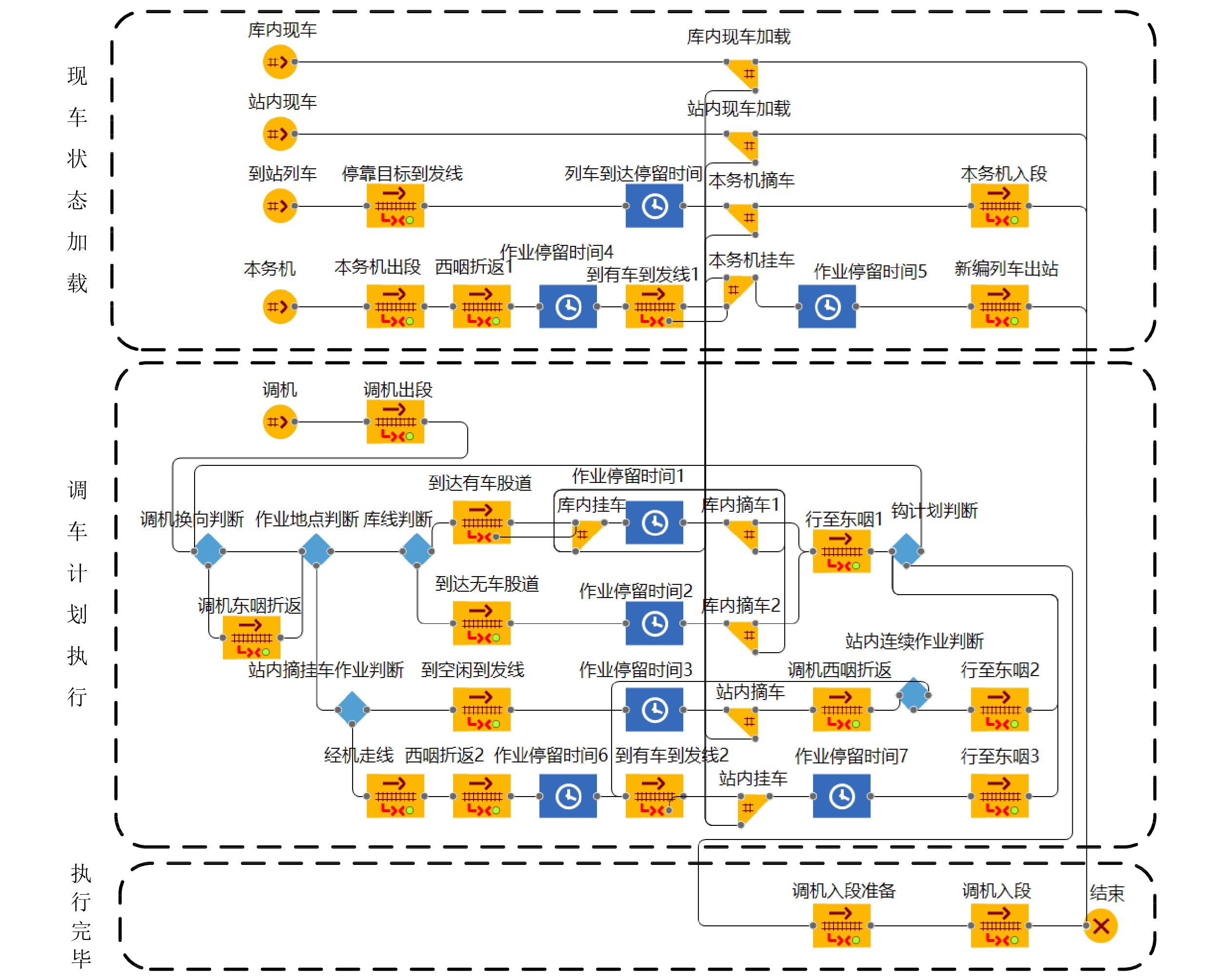
  • 摘要: 调车作业计划是铁路客运站到发线、客车整备线、调机、咽喉等设备的综合性使用计划,为直观分析计划编制质量,提前掌握计划执行过程中可能出现的问题,运用迭代算法实现了作业车车号查找和调车的摘车动作合法性检验,基于AnyLogic软件,开发了大连站的铁路客运站调车计划执行过程仿真平台。实现了调车作业计划无实物自动推演,实时展示当前调车作业计划执行内容及调车作业状态信息,自动生成每钩作业时分数据,实现了调车作业实时数据的可视化,有助于提高计划编制质量,消除计划执行过程中的安全隐患。

     

    Abstract: The shunting operation plan is a comprehensive use plan for railway passenger station arrival and departure lines, passenger car preparation lines, shunting, throat and other equipment. In order to analyze the quality of planning visually and grasp the problems in the process of plan implementation in advance, this paper implemented the validity test of the train number search and shunting action by using iterative algorithm, based on AnyLogic software, developed the simulation platform of the shunting plan implementation process for Dalian Passenger Station, realized automatic deduction of shunting operation plan without physical object and the visualization of shunting operation real-time data, displayed the current shunting operation plan implementation content and shunting operation status information in real-time, automatically generated the time data of each hook operation, and helped to improve the quality of the plan preparation, and eliminated potential safety hazards in the execution of the plan.

     

/

返回文章
返回